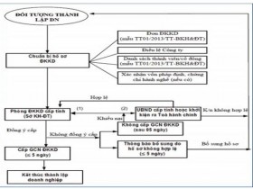
Một trong những điểm cải cách mạnh mẽ nhất của Luật Doanh nghiệp (DN) 2005 là việc đơn giản hóa thủ tục hành chính, từ đó rút ngắn quy trình thành lập DN.
Hơn 1 tháng sau khi ra mắt người hâm mộ xe trên toàn thế giới tại Triển lãm Ô tô Frankfurt (Đức), 10 trong số 12 chiếc xe BMW Series 4 Coupé mà BMW Euro Auto mang về Việt Nam đã có chủ. Động thái này đủ nói lên sức hấp dẫn...
Chỉ số tồn kho ngành công nghiệp chế biến tại thời điểm 1/9/2013 chỉ còn 9,7%, giảm mạnh so với con số 21,5% tại thời điểm 1/1/2013.
>>> 42.000 doanh nghiệp ngừng hoạt động trong 10 tháng
...
Tháng 10/2013, đã có thêm gần 5.900 doanh nghiệp ngừng hoạt động, nâng tổng số doanh nghiệp ngừng hoạt động trong 10 tháng đầu năm 2013 lên gần 42.000 doanh nghiệp.
Doanh nghiệp FDI xuất siêu 10,1 tỷ USD
Sau 20 năm, Tập đoàn Hải Lý (Hà Nam) đã trở thành tập đoàn hàng đầu trong ngành xây dựng, sản xuất và kinh doanh - dịch vụ, xứng đáng với tấm Huân chương Lao động...
Công ty Cổ phần Bảo vệ thực vật An Giang (AGPPS) vừa chính thức triển khai chương trình phát hành 2,48 triệu cổ phiếu được bán với giá ưu đãi cho nông dân trên khắp vùng Đồng Bằng Sông Cửu Long. Lần đầu tiên,...
Trung tâm y tế quận Đống Đa đã bố trí 10 bàn lấy mẫu với gần 100 nhân viên y tế túc trực, dự kiến lấy mẫu xét nghiệm Covid-19 cho 2.009 người về từ vùng trong ngày 19/2.
Trước diễn biến phức tạp của dịch bệnh Covid-19, TP.Hà Nội tổ chức duy nhất một điểm bắn pháo hoa tầm cao chào đón năm mới Tân Sửu 2021 tại Công viên Thống Nhất.
Ngày 26/10, Bộ trưởng Bộ Y tế Nguyễn Thị Kim Tiến đã chính thức có văn bản trả lời những câu hỏi của phóng viên về vụ bác sĩ Nguyễn Mạnh Tường phẫu thuật...
Quá trình kiểm tra soi chiếu hành lý tại sân bay, hải quan Đà Nẵng phát hiện hành khách quốc tịch Trung Quốc mang theo 257 tờ gấp bản đồ du lịch không có Hoàng Sa, Trường Sa thuộc chủ quyền Việt Nam.
Bức xúc vì ngân sách ngày càng thâm thủng, nợ công ngày càng lớn, trong khi vốn nhà nước bị chôn ở nhiều ngành, lĩnh vực không cần thiết, nhiều đại biểu Quốc hội đề nghị Chính phủ bán Vinamilk, Tập đoàn Cao...
Vào hồi 18 giờ 30 phút ngày 25/10, xe ô tô khách BKS 15B-01076 chở 47 người từ Hải Phòng lên lễ đền Bảo Hà (Bảo Yên, Lào Cai), đã bị mất phanh, lao xuống vực sâu hơn 20 mét.
Ricoh Việt Nam vừa chính thức công bố chọn Công ty cổ phần Viscom làm nhà phân phối chính thức sản phẩm máy in nhãn hiệu Ricoh tại thị trường Việt Nam.
Công ty cổ phần Đầu tư Quốc tế VNPT tuyển Chuyên viên Phát triển kinh doanh quốc tế, với cơ hội đi nước ngoài và hưởng nhiều đãi ngộ.
Tuyển nhiều vị trí quản lý cấp cao trong tháng 11